An exciting year ahead!
The Provantis Pathology team is thrilled to announce our plans to showcase some of our most innovative study management
This year, our team is especially excited to demo our Histopathology Matrix, new digital pathology capabilities, and our new Non-GLP Pathology solution—all designed to enhance efficiency, data integrity, and collaboration in pathology studies.
How does Provantis support pathologists?
As many preclinical experts know, Provantis is Instem’s market-leading solution for global toxicology laboratories, streamlining end-to-end workflows for preclinical study management. It delivers complete nonclinical study data management, supporting every phase from study design to data capture, pathology, and reporting.
The Provantis Pathology team is thrilled to announce our plans to showcase some of our most innovative study management solutions at key industry events throughout 2025. As the technology and tools used in the field of pathology continue to evolve, we’re proud to be at the forefront, providing cutting-edge solutions that help streamline and improve pathology workflows for our clients.

The following features are just some of the ways Provantis supports preclinical workflows:
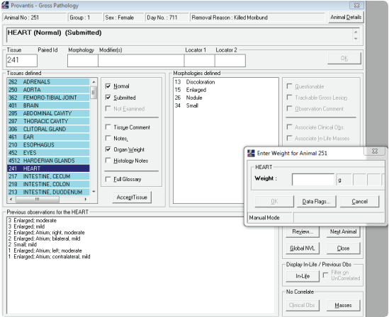
- Non-GLP Pathology module: This brand-new solution is fast and agile, empowering pathologists with improved data accuracy, reduced time to complete tasks, and enhanced cost efficiency for non-GLP studies. With its intuitive design and robust capabilities, it allows users to track and manage histopathological data with ease while ensuring data accuracy and traceability. This newly developed solution is the latest module within the Provantis suite, and our team is eager to showcase how impactful it can be in modern labs.
- Pharmacy Formulation™: a powerful module for Provantis that provides a centralized repository for managing test items, preclinical formulations, and clinical pathology reagents. Scientists can expect repeatability of their preparations, visibility from formulation to dispensing, and precise output of mixed compounds prior to dosing.
- Spotlighter™: a stand-alone, web-based software solution for historical data management, enabling you to store, retrieve, and evaluate histopathology data across studies in control and treated animals. Spotlighter provides analytical outputs directly interpretable by scientists, which can support their argumentation whilst writing their report.
We are excited to showcase these latest enhancements and connect with pathologists and industry experts at key tradeshows and conferences throughout the year. Our team of experts will be on-hand at several major pathology events, including:
- JSTP (Japanese Society of Toxicologic Pathology) Annual Meeting
- STP (Society of Toxicologic Pathology) Annual Symposium
- Joint ESTP (European Society of Toxicologic Pathology)/BSTP (British Society of Toxicologic Pathology) Annual Congress
- And more!

“These events will provide an excellent platform for us to engage with professionals in the field, share insights on the latest advancements in pathology study management, and discuss how our solutions are helping to drive efficiency in pathology labs worldwide”—Charuta Bapat, Director of Study Management Products at Instem.
Looking to learn how Provantis can help accelerate workflows in your lab? Download our case study outlining how our customizable functionality and ease of use reduced one client’s preclinical research study costs by 18%.
Whether you’re a pathologist, lab manager, or study director, our pathology team looks forward to connecting with you virtually or in person in 2025 and proving how our solutions can streamline your processes and improve overall productivity.
If you would like to connect with our Provantis team to learn more about these and other features, simply fill out the form on our contact page, and our team will promptly follow up.


